Design and Scripting
Mechanics Design
It was a spy game when I decided to make a stealth game. The spy will need to either wear a disguise or blend in the crowds to fool the police, and there was a QTE mini game while executing stealing to make the theft more nerve-wracking.


This idea was then gave up. Usually strategic stealth games like Shadow Tactics and the Commandos series require players to make really good use of mechanics and spend a lot of time thinking and making trails. I want the player to be more relaxed in this demo and the mechanics to be more flexible.
There is barely any strategy in this game. Of course the player can observe the pattern of how securities patrol, but it's also doable if the player takes brutal action and then run away once they are spotted, so that the game experience won't be interrupted.

These gray features are not in the final game but they are really interesting ideas. Customer report will end the game immediately, which provides a unique tension and makes the player approach customer in a more discreet way. Random events allow the player to change their input pattern and further keep the freshness, which is important if in a business project. However, I kept the blocking pathway idea by putting some moveable shopping carts in the aisle, so that the map will change if the player hits the cart and makes it move.


Level Design
Red dots in the map stands for the route of securities and they won't stop on dots, while green dots are where customers stay and can be stolen. The level design follows rules:
- Securities should cover all the map;
- Security is tight near the sample to encourage player to not alway steal the nearest customer;
- Every green dots should be in the range of security;
- At least one waypoint for each customer can be seen by two securities;
- 3-4 waypoints for each customer to control the total stealable counts.

Visual Scripting
This is the script I use to make securities and customers move. They move back and forth following a list of waypoints.

This is how the steal process works when a customer stops at a waypoint. Only the first two customers that enters stop state can be marked as stealable. By holding R, the stop timer is paused and a steal slider is set active to show the progress of theft. Once theft is done, the stealable panel would be hidden and the customer move to the next waypoint.

The crime detection is combined with a close-up detection and ray cast. The former part allows the security to notice crime happening around them even it's behind or next to them. For theft in a middle range, ray cast can detect the player's collider in a range of certain distance and angle.

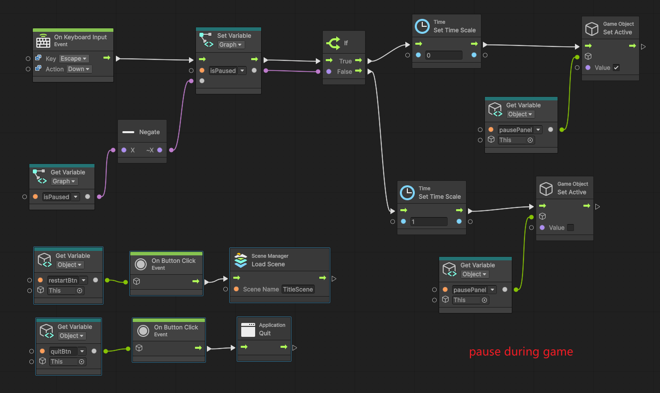
I added a simple pause panel after the whole game is completed. This is not necessary but I'll have to be caught deliberately during endless playtests to restart the game, which is annoying.
So this is my first time completing a game by myself!
Here is the credit list:
- Design: me
- Programming: me
- Models and animation: Sketchfab, mixamo
- Title concept: me
- Sound effect: Pixabay
- Voice: Ultimate god, genius producer and voice actor, the one to be blame if I ever tried to do anything unmoral - Seth MacFarlane
- Disclaimer: This is a non-profit, fan-made project created for educational and entertainment purposes only. I do not own the rights to Family Guy or The Simpsons.
Free Sample
| Status | Released |
| Author | Yiheeeee |
| Genre | Role Playing, Educational |
| Tags | 3D, Cartoon, Casual, Fangame, Stealth |
Leave a comment
Log in with itch.io to leave a comment.